Excel函数赋能手册:一位热心网友总结的Excel函数基本用法和相关技巧。| #手册
小册子:MCP Workbook | #手册

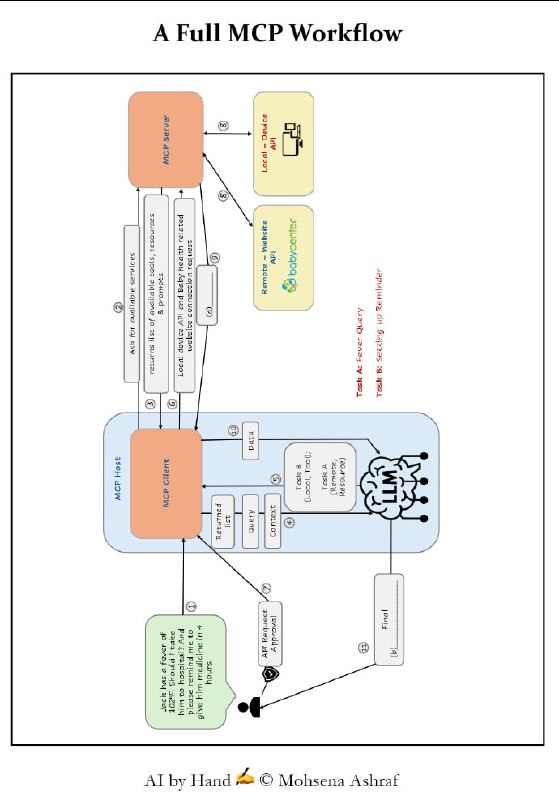
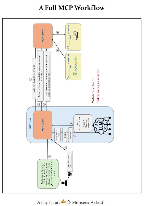
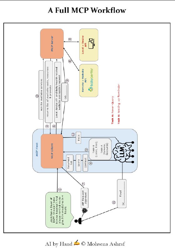
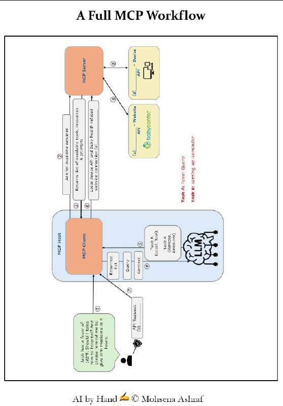
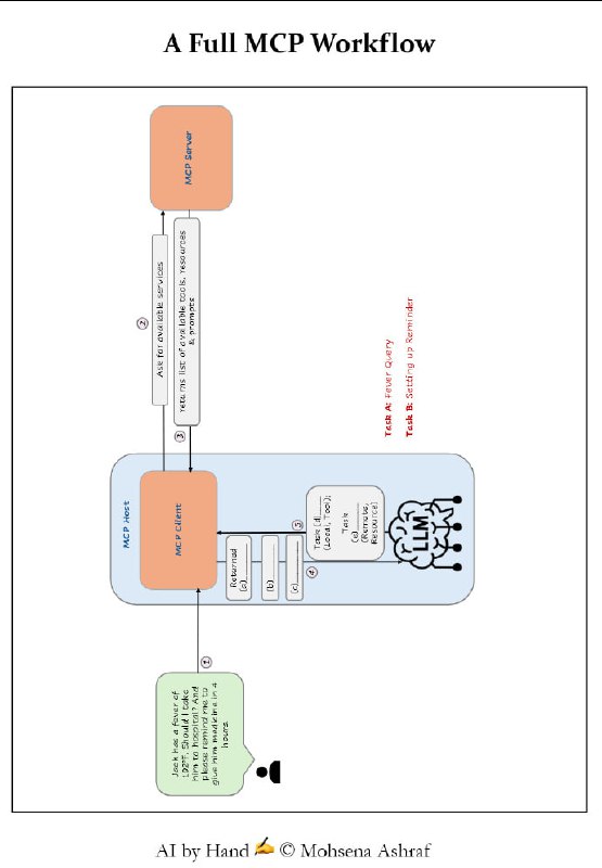
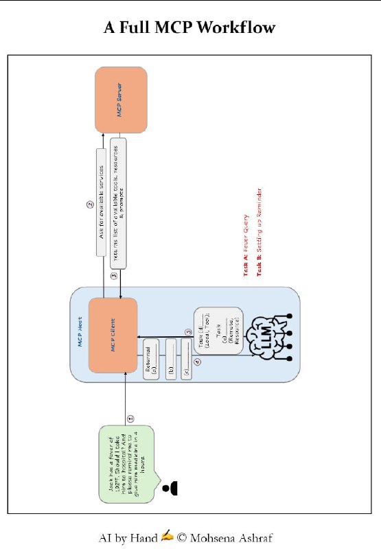
MCP (Model Context Protocol) 的概念、架构、核心组件以及工作流程。文中详细阐述了 MCP 的核心架构(Host、Client、Server)以及服务器提供的三大基础能力:Tools(执行动作的工具)、Resources(只读数据资源)和 Prompts(预设提示词模板) 。

此外,文章还通过具体的医疗查询案例,展示了从服务发现、LLM 推理、安全审批到并行任务执行的完整工作流程,强调了 MCP 在标准化 AI 互联与安全控制中的关键作用 。
《DDIA 逐章精读》小册 | #手册

“DDIA 一本高度纲要性的书,因此大多数程序员只闻其名,但真的一读总感觉像空中楼阁一般,不得实感。我工作以来的的方向定位是“大规模数据系统”,既做过云上的海量存储——对象存储、也做过经典 DBMS——图数据库、也做过大规模的数据处理。因此对书中说的各个领域都有所涉猎,为了让大家能更好的理解这本好书,结合我多年的实践经验,做一些扩展,通过例子和比喻帮大家弥合理论到实感的鸿沟。

在理解英文原文的基础上,对每一章用中文重新组织,作为每次分享的文字稿,在此集结为一本开源小册,并附上每章分享的录屏视频,希望可以对有需要的同学有所帮助。”
Smol训练手册:构建世界级大规模语言模型的秘诀 | #电子书 #手册 #机器学习

这是一本关于高效训练机器学习模型的指南,主要聚焦于小规模、高效训练方法。

该项目提供了具体的技巧和工具,以帮助在有限资源下进行快速实验和优化模型训练过程。

内容包括如何使用适当的硬件、调整超参数、优化数据管道、以及如何处理训练过程中的常见问题。
AI/ML 速查手册合集,助力数据科学家与机器学习工程师提升效率与准确性:

• 涵盖机器学习、深度学习、自然语言处理、计算机视觉等核心领域。
• 多语言支持,包含 Python、R、TensorFlow、PyTorch 等主流框架关键知识点。
• 结构清晰,重点突出,便于快速查阅算法原理、模型调优与代码示例。
• 适合初学者入门与资深工程师复习,极大缩短问题定位与解决时间。
• 开源免费,持续更新,社区贡献内容丰富,紧跟技术前沿。

AI-ML-Cheatsheets | #手册
给程序员的提示词工程实战手册:为开发者提供AI编程助手的高效使用指南。| #手册

提供丰富的代码调试、优化和新功能实现的实用技巧;通过具体示例展示如何将AI工具打造成可靠的开发伙伴;涵盖从基础到高级的提示工程策略,助力开发者提升效率
一本教你如何高效“提示”训练后的大型语言模型(LLM)的手册,主要功能是提供心智模型和具体指导,帮你更好地与LLM互动

LLM Prompt Tuning Playbook | #手册
大型语言模型资源手册,汇集模型训练、部署、微调和构建应用的精选资源,覆盖AI社区的热门领域

LLM-engineer-handbook | #手册
为数据科学爱好者提供的学习资源库,包含从入门到进阶的各类免费和付费资源,助力数据科学家学习成长和职业发展

Data Scientist Handbook 2024 | #手册
Sam Altman的创业手册 | #手册

一份由 Sam Altman 写的创业手册,从有想法到执行的全过程。
数据工程手册,汇总了成为数据工程师需要学习的各种学习资源,包括书籍、网络社区、开源项目、优秀视频教程、频道、播客等,为数据工程师提供一个全面和系统的学习路径。

data-engineer-handbook | #手册
手册《简单粗暴 LaTeX》的开源仓库。

本书涵盖了 LaTeX 的基本使用场景,以简明的例子来展现各命令的用法。

Note-by-LaTeX | #手册 #LaTeX
一个很基础的英语学习手册「OGDEN's BASIC ENGLISH」,用于极度简化你的英语学习和日常使用

作者发现牛津字典中2.5w单词中90%的概念可以用850个单词来实现,同时使用规则与完整的英语一样,让使用者可以使用简单且完美的英语进行正常沟通,思路很不错。

传送门 | #英语 #手册
MGL 是Gábor Melis的 Common Lisp 机器学习库,其中一些部分最初由 Ravenpack International 贡献。它主要集中于各种形式的神经网络(玻尔兹曼机、前馈和循环反向传播网络)。大多数 MGL 都建立在 MGL-MAT 之上,因此它具有 BLAS 和 CUDA 支持。

一般来说,重点是功率和性能,而不是易用性。如果在功率和效用之间找到合理的折衷方案,也许有一天会出现功能受限的千篇一律界面。

MGL手册 | #手册
一本系统地教你将深度学习模型的性能最大化的战术手册

深度学习调优指南中文版 | #手册
针对0基础新手编写的CTF快速入门手册。

CTF (Capture The Flag)中文一般译作夺旗赛,在网络安全领域中指的是网络安全技术人员之间进行技术竞技的一种比赛形式。

CTF-QuickStart | #手册 #指南
ChatGPT科研最全方法论

深度使用手册+学术不端避雷指南 | #手册 #科研
Media is too big
VIEW IN TELEGRAM
 
 
Back to Top