小册子:MCP Workbook | #手册

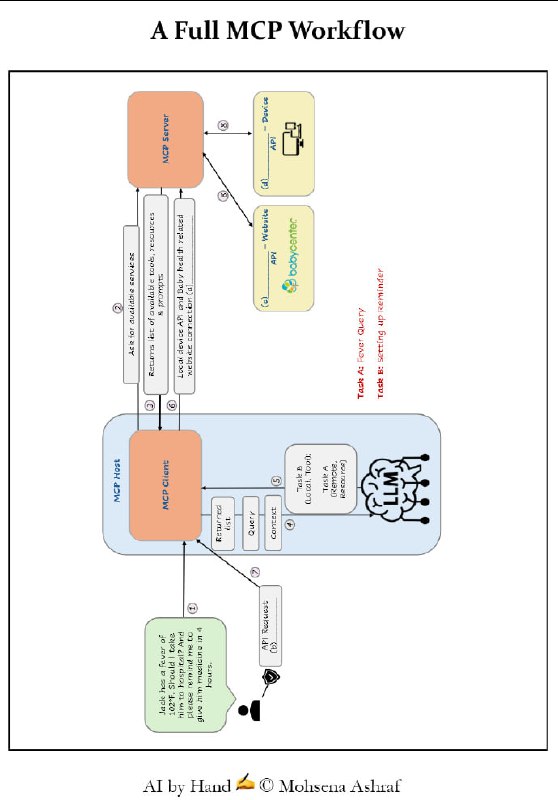
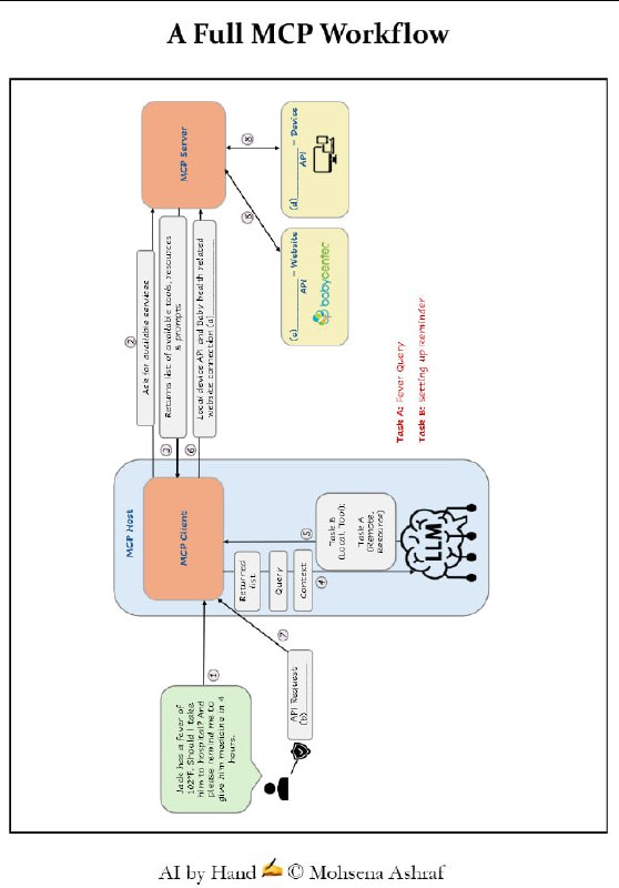
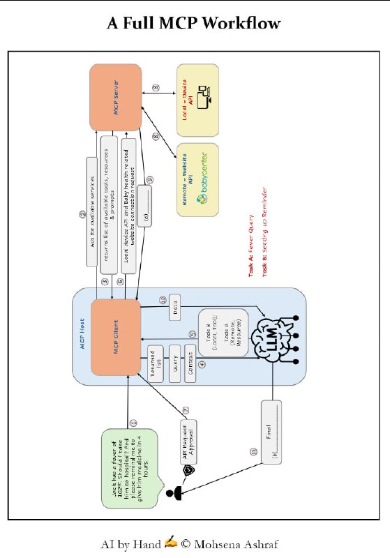
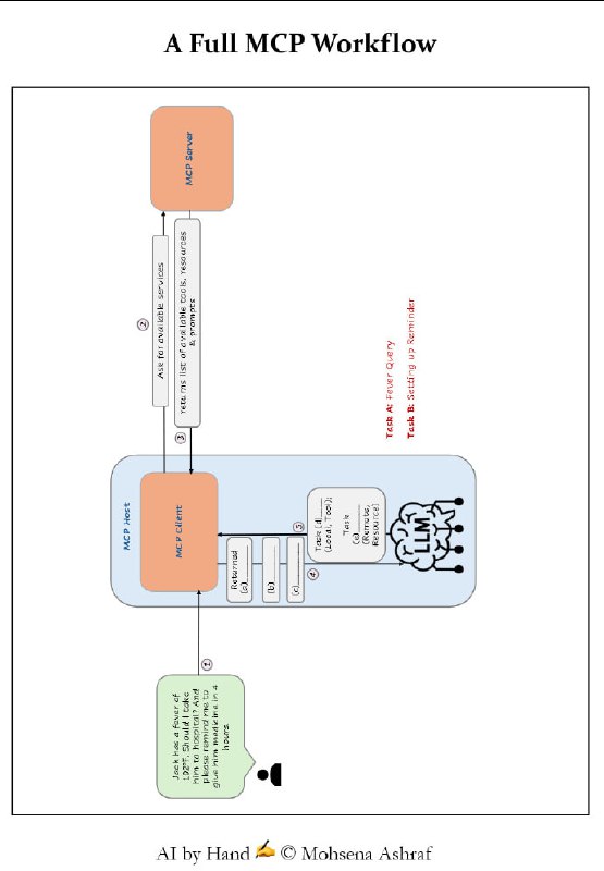
MCP (Model Context Protocol) 的概念、架构、核心组件以及工作流程。文中详细阐述了 MCP 的核心架构(Host、Client、Server)以及服务器提供的三大基础能力:Tools(执行动作的工具)、Resources(只读数据资源)和 Prompts(预设提示词模板) 。

此外,文章还通过具体的医疗查询案例,展示了从服务发现、LLM 推理、安全审批到并行任务执行的完整工作流程,强调了 MCP 在标准化 AI 互联与安全控制中的关键作用 。
 
 
Back to Top