绘制AWS架构图通常需要借助图形界面工具,但维护和版本管理却很麻烦。Diagram-as-code 是一个命令行工具,允许你用易读的 YAML 代码描述AWS基础设施,自动生成符合AWS架构规范的架构图。

它支持直接从CloudFormation模板生成图示(目前处于测试阶段),还能灵活调整图中元素位置大小,轻量且适合CI/CD流水线自动化。通过代码管理架构图,方便版本控制和协作,避免手工绘图的重复劳动。

主要功能:

- 用YAML定义AWS资源,生成标准架构图;
- 支持CloudFormation模板转换为图示(Beta);
- 自动布局和分组,图形美观易懂;
- 轻量级,无需图形界面,适合自动化流程;
- 可作为Golang库集成到其他工具或AI应用;
- 支持扩展定义文件,绘制非AWS图形;
- 提供MCP服务器,实现AI助手和开发工具的无缝集成。

支持macOS和Go环境,安装简单,命令行操作快速生成PNG格式架构图,适合开发者和运维工程师使用。| #命令行 #工具
mdsf 是一个开源命令行工具,帮你用喜欢的格式化工具自动整理 Markdown 里的代码块。不管是 Python、Go、Rust、TypeScript 还是更多语言,mdsf 都能调用对应格式化器,一键美化你的文档。

它支持多语言、多格式器链式调用,能缓存结果提升效率,还集成了 VSCode、Vim、GitHub Actions 等,非常适合程序员、文档编辑者和开源贡献者使用。|#命令行 #命令行工具

主要亮点:
- 支持超过300种格式化和校验工具
- 多语言自动识别,灵活配置格式化链
- 支持缓存,加速反复格式化
- 集成多种编辑器和CI流程
- 跨平台安装简便,支持 npm、cargo、brew、conda 等
一款轻量级的命令行工具,能在本地启动Web服务器,以GitHub风格展示Git提交差异,完美融入代码审查流程,无需离开终端!

零配置,运行npx reviewit <commit>即可;支持AI代码审查,可生成Claude Code提示;支持终端UI模式,直接在终端查看差异

ReviewIt | #命令行 #工具
一款强大的本地化翻译命令行工具,基于plamo-2-translate模型,支持16+种语言互译,轻松集成到脚本和工作流中。

支持多种服务器后端(包括MLX,未来还将支持Ollama和vLLM);专为macOS与Apple Silicon优化,性能卓越;提供交互模式、管道模式和服务器模式,灵活满足不同需求。

plamo-translate-cli | #命令行 #工具
一个快速查看数据的命令行工具,由DataFusion驱动,支持多种数据格式和存储系统,简化数据查看和SQL查询过程

Quickly view your data (qv) | #工具 #命令行
从nginx访问日志中查询请求计数的命令行工具,帮助分析和监控网站流量,提高网站性能

ngtop | #工具 #命令行
使用词嵌入进行语义搜索的命令行工具,能找到与查询语义相似的匹配项,超越了简单的字符串匹配

Semantic Grep | #命令行 #工具
Linux命令行查询工具,集成自动化安装检查与代码统计功能,提升工作效率,适用于CentOS 7.x系统

CmdUtils | #工具 #命令行
面向开发者与大型语言模型交互的命令行工具,通过将代码库转化为全面的AI友好提示,简化代码分析、文档生成和改进任务的流程

Code2Prompt | #工具 #命令行
树状目录结构命令行工具,提供现代化的文件目录展示,支持git忽略规则、自定义别名、彩色输出,增强了经典的tree命令

tre | #命令行 #工具
AI detector research tool:用于测试各种AI检测器准确性的命令行工具,可以同时对大量检测器进行测试,并生成混淆矩阵以评估性能 | #命令行 #工具
一个自动生成「正则表达式」的命令行工具:pemistahl/grex | #命令行 #工具

当你不知道如何写正则的时候,或许它能派上用场。该项目是用 Rust 语言开发的命令行工具,它可以根据用户提供的示例内容返回对应的正则表达式,可以作为库或命令行工具使用。
一个命令行框架,旨在自动化资产发现、反 reconnaissance 和漏洞扫描的工作流程。它支持自动化分发扫描、超级容易定制扫描、仪表板支持、漏洞管理、高级警报和 DNS 服务集成

Mantis | #框架 #命令行
Rust编写的命令行实用工具的精选列表,提供了一系列功能强大、高效的工具,如bat、fd、ripgrep等,代表了Rust生态系统中最优秀的命令行工具。

github | #工具 #命令行
熟练使用命令行是一种常常被忽视,或被认为难以掌握的技能,但实际上,它会提高你作为工程师的灵活性以及生产力。

本文是一份作者在 Linux 上工作时发现的一些命令行使用技巧的摘要。有些技巧非常基础,有的则相当复杂,甚至晦涩难懂。这篇文章并不长,但当你能够熟练掌握这里列出的所有技巧时,你就学会了很多关于命令行的东西了。

这篇文章不仅能帮助刚接触命令行的新手,而且对具有经验的人也大有裨益。本文致力于做到覆盖面广(涉及所有重要的内容),具体(给出具体的最常用的例子),以及简洁(避免冗余的内容,或是可以在其他地方轻松查到的细枝末节)。在特定应用场景下,本文的内容属于基本功或者能帮你节约大量的时间。

本文主要为 Linux 所写,但在仅限 OS X 系统章节和仅限 Windows 系统章节中也包含有对应操作系统的内容。除去这两个章节外,其它的内容大部分均可在其他类 Unix 系统或 OS X,甚至 Cygwin 中得到应用。

本文主要关注于交互式 Bash,但也有很多技巧可以应用于其他 shell 和 Bash 脚本当中。除去“标准的”Unix 命令,还包括了一些依赖于特定软件包的命令(前提是它们具有足够的价值)。

命令行的艺术 | #命令行
基于 OpenAI API 的本地/远程数据自然语言查询命令行工具库

qabot | #命令行 #工具
剪贴板是一种新的命令行工具,用于剪切、复制和粘贴文本、文件和文件夹。该软件适用于 Linux、Windows、macOS、Android 和 *BSD。

这个小巧但功能强大的命令行实用程序对新用户和高级用户都很有用。除了允许从终端剪切、复制和粘贴任何内容外,它还可以显示剪贴板内容、清除剪贴板,并且还支持多个(无限)剪贴板。

更重要的是,该工具最近更新了 GUI 支持,这意味着你可以从终端复制一些东西并将其粘贴到 GUI 应用程序中——这适用于 Linux(最近更新,支持 X11 和 Wayland)、Windows 和 macOS。

原文 | #命令行 #工具
NoteSH:命令行笔记应用

一个用Textual构建的TUI框架,终端中功能齐全的便签应用程序

项目地址 | #命令行
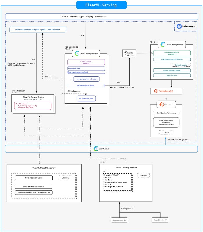
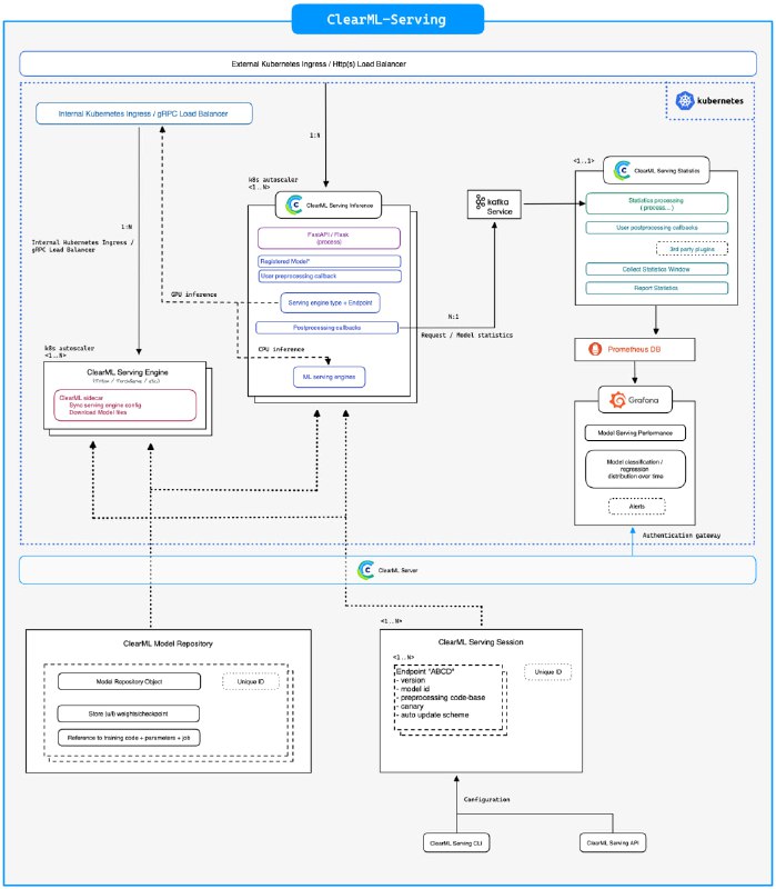
用于机器学习模型简易部署的命令行实用程序

ClearML Serving | #命令行 #机器学习
一个 CLI 工具和文本小部件,用于在终端中查看图像

textual-imageview | #命令行 #工具
 
 
Back to Top