黑洞资源笔记
16:26 · Mar 2, 2023 · Thu
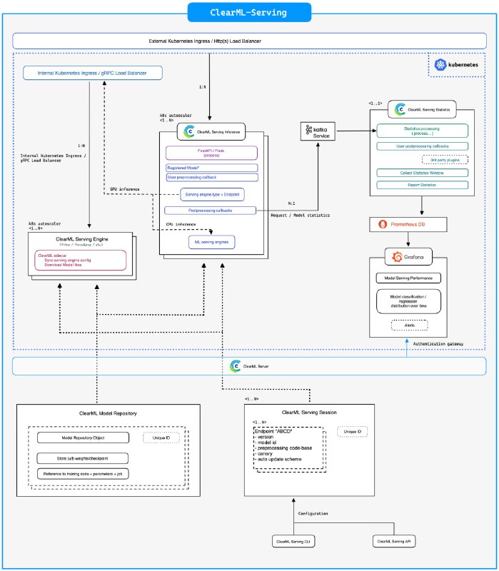
用于机器学习模型简易部署的命令行实用程序
ClearML Serving
| #命令行 #机器学习
Home