如何复制任意网络图片的风格?Machina分享了一个3步风格克隆法,简单高效:

1. 把图片复制粘贴到Gemini 3.0(带视觉识别功能)
2. 用提示词:“提取此视觉风格为JSON结构化数据:颜色、字体、构图、特效……(extract this visual style as JSON structured data: colors, typography, composition, effects...)”
3. 保存这个上下文文件,随时注入,轻松复刻风格

这套方法让设计风格变成了“可携带的文件”,大大降低了非设计师的门槛,真正实现风格的“数字复制”。电脑视觉的潜力被低估了,它不仅能识别,更能赋能创造。

有人质疑Gemini是否能捕捉风格的“灵魂”,这也提醒我们技术虽强,但设计的深度和情感仍需人类智慧驾驭。未来,AI辅助创作将是趋势,但人类的审美判断依然不可替代。
想让AI帮你做出精彩的PPT演示,试试这些高效提示语:帖子

1. 【全套演示创建者】
“扮演世界级演示制作大师,围绕[主题]做一份完整的逐页PPT。包括标题页、关键点、实例、数据、比喻、视觉建议及结束的行动号召。”

2. 【深度研究演示】
“基于深度调研,制作关于[主题]的完整演示。包含真实统计数据、案例分析、专家引用、实用见解和示例。每页内容都要有教育意义、引人入胜且有权威支撑。”

3. 【简明易懂演示】
“为初学者设计关于[主题]的演示。用简单解释、类比和逐步逻辑拆解复杂概念,确保连10岁孩子都能完全理解。”

4. 【商业路演PPT】
“帮我做一个完整的投资者路演PPT,主题是我的商业创意:[创意描述]。涵盖问题陈述、解决方案、市场规模、产品功能、商业模式、竞争优势、财务预测和团队介绍。”

5. 【故事化演示大师】
“用故事结构制作关于[主题]的完整演讲:引入→冲突→历程→洞察→转变→行动号召。让PPT情感丰富、难忘且具说服力。”

6. 【正式企业演示】
“做一份正式、企业风格的演示,主题是[主题]。包含专业语调、条理清晰的要点、图表、SWOT分析、趋势预测和数据支持的建议,适合董事会场合。”

7. 【演示+讲稿全包】
“做一份关于[主题]的完整演示,并写出匹配的演讲稿。我能边看PPT边念,讲稿要符合语气、节奏和情感起伏,包含停顿、强调和故事元素。”
Ganesh Kumar整理了一份极具价值的数学学习资源清单,覆盖从入门到高级的各类需求,帮助学生和爱好者高效掌握数学知识。

【系统化学习与指导】
- Khan Academy:结构化、与课程标准对齐的学习路径,适合系统打基础。
- Paul’s Online Math Notes:大学水平教程,讲解清晰,适合深入理解。
- PatrickJMT(YouTube):针对具体问题的快速视频讲解。
- Eddie Woo(YouTube):如课堂般生动的教学风格。
- Brilliant.org:以互动题目为核心,强调“理解概念”而非死记硬背。
- Illustrative Mathematics、Math is Fun、Purplemath:提供高质量任务和清晰基础讲解。
- MIT OpenCourseWare:完整大学课程材料,助力自学。

【视觉探索与计算工具】
- Desmos:即时绘图,探索函数的利器。
- GeoGebra:动态几何、代数、3D的必备工具。
- Wolfram Alpha:快速计算、步骤解析和数据分析的顶尖平台。
- 3Blue1Brown(YouTube):用视觉化方式构建复杂主题的深度直觉。

【问题解决与练习】
- Art of Problem Solving (AoPS):竞赛数学和深度学习的权威资源。
- Project Euler:编程与数学结合的练习场。
- NRICH和Cut-the-Knot:丰富的数学思考题和互动谜题。

【参考与研究】
- Wolfram MathWorld:最全面的在线数学百科。
- ProofWiki:严谨定理证明的高效查询平台。
- OEIS(整数序列在线百科):数论与组合学的宝库。
- arXiv数学版块:获取最新数学研究预印本。
- Calculus.org:精选微积分资源链接。

【社区与问答】
- Mathematics Stack Exchange:专家解答具体数学难题的首选。
- X(前Twitter):实时数学新闻与全球社区交流。

【启发与高阶话题】
- Numberphile(YouTube):轻松有趣的数学话题探索。
- Terence Tao博客:著名数学家深刻见解。
- Clay Mathematics Institute:著名未解难题介绍。
- Plus Magazine:数学与现实世界的联系解读。

【细分领域资源】
- Stat Trek/Probability Web:统计与概率资源。
- Logic Matters:数学逻辑专门资源。
- American Mathematical Society(AMS)、SIAM:应用与工业数学权威。

【综合与档案资源】
- Math Forum Archive(历史问答档案)
- Common Core Math Resources(标准化教学工具)
- MathBlog、Math Insight
- 国际数学奥林匹克(IMO)官网
- 免费官方资源(MAA等)
- Mathway(基础求解工具,适合简单题目)
- 书籍与论文档案(LibGen等)

学习数学如同安装一套“数学操作系统”,需要分层次、系统化地搭建:基础层(MIT OCW、Khan),效率层(Paul’s Notes、PatrickJMT),执行层(实际问题练习和应用)。

这份资源清单不仅覆盖了理论、实践、工具与社区,更强调了学习路径的科学设计。无论你是初学者还是追求更深数学理解的研究者,都能找到适合自己的“学习导航”。学习数学,从选择正确资源和方法开始,掌握主动权,才能真正做到“学以致用,知行合一”。
Gemini 3和Nano Banana Pro的实用提示词技巧:

1. 把AI当协作者,明确给出示例、限制和期望的输出结构。倒推法——从最终结果反向设计提示词,能大幅提升生成质量和精准度。

2. 利用递归反馈,把模型帮你优化后的提示词再输入一次,反复打磨,效果越来越好。

3. 用大量风格相似的图片“教”模型你的审美,再让它创造匹配的提示词,变成你的专属创意助手。

4. 好的提示词不在于华丽辞藻,而是清晰的上下文、明确的目标和限制。告诉模型你想要什么,为什么要它,以及怎样才算好,剩下的交给它。

5. 简洁直接,告诉模型你期望的输出,避免模糊和冗余。

6. 如果遇到不理想的体验,比如图像生成异常或功能失效,建议先重启账号、清缓存,或通过App反馈,官方团队会持续改进。

7. 当模型某些细节无法满足时,可以先用外部工具手动调整,再让模型帮你润色融合,灵活应对限制。

8. 参考图像与提示词描述冲突时,模型更倾向于忽视文字描述,信赖图片信息。这提醒我们设计提示时要避免信息矛盾。

9. 反向工程和复杂实验式提示能激发模型潜力,比如模拟物理逻辑的场景生成,实现惊艳效果。

10. AI提示词的艺术在于与模型对话,理解它的“思路”,而非死板命令,真正做到“心有灵犀一点通”。
管理自由职业和独立创业不必再分散在多个工具之间。Midday 提供了一站式的业务助理解决方案,集成时间追踪、自动发票匹配、文件安全存储和财务概览功能,帮助你简化日常运营,提高工作效率。

主要功能包括:

- 实时项目时间追踪,提升生产力和协作效果;
- 即将上线的在线发票功能,支持实时协作和项目同步;
- Magic Inbox 自动将发票和收据匹配到相应交易,简化财务管理;
- Vault 安全存储合同和重要文件,方便集中管理;
- 财务数据一键导出,轻松交给会计处理;
- 智能助理分析财务状况,帮助优化支出和查找文档。

支持现代前端技术栈,基于 React、Next.js、Supabase 等构建,适合自由职业者和小型创业团队使用。
别再只告诉AI“帮我检查语法和写作”了!糟糕的提示语只会带来糟糕的结果。试试这些专业提示,体验写作质量的飞跃:

1. 专业编辑模式
“请以专业编辑身份,纠正以下文本的语法、拼写、标点和表达,保持原意,但显著提升结构和可读性。文本如下:[粘贴文本]。”

2. 语法+语气完美
“修正文本中的所有语法错误、拼写和生硬表达,然后以干净、专业、自信且无误的语气重写,不改变原意。文本:[粘贴文本]。”

3. 自然流畅改写
“编辑此文本,使其读起来流畅自然,像人类专家写的。修正语法、句子结构、逻辑和语气,使其轻松且专业。文本:[粘贴文本]。”

4. 清晰精准升级
“审查文本的语法、逻辑和句子结构,重写为简洁、易懂且专业的版本,保持原意。文本如下:[粘贴文本]。”

5. 正式写作修正
“用完美的语法、拼写和句子结构重写以下文本,使语气正式,适合商务使用。文本:[粘贴文本]。”

6. 友好且精炼改写
“修正文本中的所有错误,包括语法、标点和拼写,重写成既友好又专业的人性化语气。文本:[粘贴文本]。”

7. 信息清理与提升
“重写文本以修正语法、去除冗余、提升可读性和信息力度,保持简洁、清晰和专业。文本:[粘贴文本]。”
课程更新进度见本条评论区。更多课程查看地址 :@hodonote
Beej's Guide to Learning Computer Science| #指南 #计算机科学

Beej系列的入门教程口碑都很好。最近新出了这本计算机科学学习指南,其中还包括了学习中应该如何使用AI的部分内容。

“我不会过多讨论如何编写代码。在这大约40页的内容中,我主要想谈的是:当你刚刚开始成为一名软件开发者时,该如何有效地学习。
尽管我很希望能准确了解每个人的学习方式,并把这些内容都压缩进这40页中,但坦白说,我做不到。

但我确实拥有40多年的编程经验(大学前自学起步),20年的行业经验,以及8年以上的教学经验。同时,我也拥有计算机科学的学士和硕士学位。并且,我对如何最有效地学习编程,有自己的见解!”
一篇关于Deep Research的综述论文《Deep Research: A Systematic Survey

想要系统性学习Deep Research的可以看看。该论文系统地梳理了Deep Research (DR) 这一新兴领域,旨在赋予大型语言模型(LLMs)类似于人类研究员的能力,使其能够通过自主规划、信息获取、记忆管理和深度推理来解决复杂的开放性问题 。

另外github仓库里还给出了相关论文的链接,方便直接查看。
Excel函数赋能手册:一位热心网友总结的Excel函数基本用法和相关技巧。| #手册
机器学习的数学路线图:The Roadmap of Mathematics for Machine Learning

这篇长文会帮助读者理解机器学习背后的数学基础,特别是线性代数、微积分和概率论。
“理解机器学习算法背后的数学原理是一种超能力。

如果你曾经处理过实际问题,你可能会发现,熟悉细节在想要超越基准性能时,能够带来极大的帮助。尤其是当你希望推动当前技术的边界时,这一点尤为重要。

但大多数这类知识都隐藏在复杂的数学背后。理解像随机梯度下降这样的算法方法可能看起来很困难,因为它们建立在多元微积分和概率论的基础上。

然而,只要有扎实的基础,很多想法其实是相当自然的。如果你是初学者,并且没有接受过正式的高等数学教育,自己制定学习计划可能会很困难。本文的目标是为你提供一条从零基础到深入理解神经网络工作原理的路线图。

为了简化问题,本篇文章的目的是不涵盖所有内容。相反,我们将专注于为你指引方向。这样,你就能够在需要时轻松学习其他相关主题。

我建议你不要一口气读完,而是将本文作为你学习过程中的参考点。深入研究文中介绍的概念,然后查看路线图并继续前进。我坚信,这是最好的学习方法:我会为你指引道路,但你必须亲自走这条路。

机器学习建立在三个支柱上:线性代数、微积分和概率论。
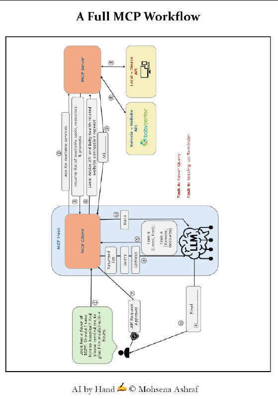
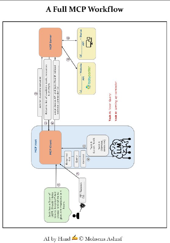
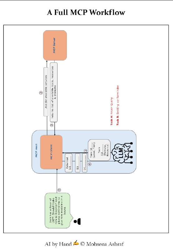
小册子:MCP Workbook | #手册

MCP (Model Context Protocol) 的概念、架构、核心组件以及工作流程。文中详细阐述了 MCP 的核心架构(Host、Client、Server)以及服务器提供的三大基础能力:Tools(执行动作的工具)、Resources(只读数据资源)和 Prompts(预设提示词模板) 。

此外,文章还通过具体的医疗查询案例,展示了从服务发现、LLM 推理、安全审批到并行任务执行的完整工作流程,强调了 MCP 在标准化 AI 互联与安全控制中的关键作用 。
Back to Top