小册子:MCP Workbook | #手册

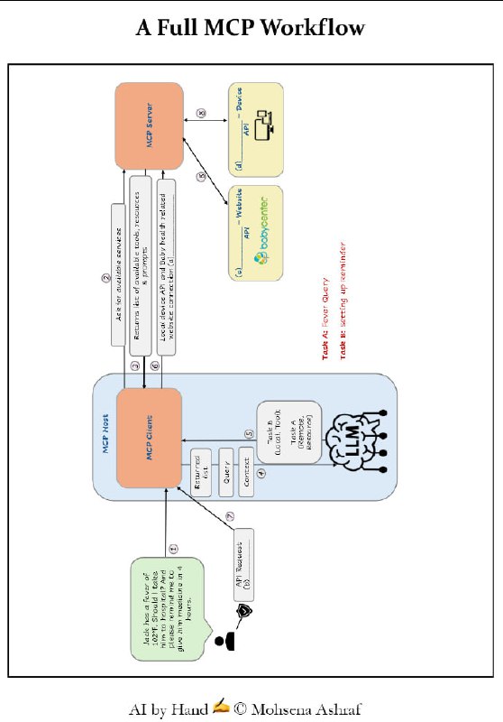
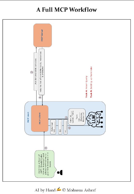
MCP (Model Context Protocol) 的概念、架构、核心组件以及工作流程。文中详细阐述了 MCP 的核心架构(Host、Client、Server)以及服务器提供的三大基础能力:Tools(执行动作的工具)、Resources(只读数据资源)和 Prompts(预设提示词模板) 。

此外,文章还通过具体的医疗查询案例,展示了从服务发现、LLM 推理、安全审批到并行任务执行的完整工作流程,强调了 MCP 在标准化 AI 互联与安全控制中的关键作用 。
一篇详细介绍提示词缓存的长文 |blog

这篇文章不仅从工程原理角度详细介绍了 prompt‑caching(paged attention + prefix caching)的工作机制,还给出了实际工程中如何设计 prompt/上下文结构来提升缓存命中率、降低计算成本/延迟的建议。
对话|复旦教授张军平:现在人工智能的研究路径可能走反了 | 文章
写代码时最常见的问题:->、::、=> 这些符号不对齐,看久了累,查 bug 更慢。

Myna 是一款专为编程而设计的开源等宽字体,着重设计了 ASCII 符号,让 ASCII 符号在代码里清晰、统一、可快速识别。

1. 优化 ->、::、=>、|、0/O/o、1/l/I 等符号形态。
2. 让多字符符号 ->、>>=、=~、:: 水平对齐。
3. 调整符号与字母数字的视觉权重。
4. 简化引号、括号、逗号等基础符号。
5. 强化 1/l/I、0/O/o 的区分度。
6. 为 Perl、Haskell、C、Rust、OCaml 适配符号密集场景。
Claude Code 的 “CLAUDE.md” 配置指南 | blog | #指南

因为大语言模型(LLM)本身是无状态的 —— 它并不会记住先前会话或项目的信息,每次新会话它对你的代码库毫无“背景知识”。所以为了让 Claude Code “了解”你的项目结构、目的、依赖、构建/测试命令,以及你对编码风格/流程/测试/构建/运行方式等的期望,就必须借助 CLAUDE.md。

CLAUDE.md 越简洁、越聚焦、越“通用适用”越好。如果将太多针对特定任务或细节的规则填进 CLAUDE.md,反而可能让模型忽略整个文件,因为它在系统层会把它当作“可能不相关”。

作者推荐仅在 CLAUDE.md 中放入项目的总体 “WHY / WHAT / HOW”(项目目的、整体架构/技术栈、核心构建/测试/运行流程),以及一些对所有任务都通用的重要规范——然后把其它更细节、任务/模块专属的说明放在独立 markdown 文件中(例如 code_conventions.md、testing.md、architecture.md 等),并在 CLAUDE.md 中以引用/说明的方式指向它们。这样既能保持上下文整洁,也能让 Claude 在真正需要的时候按需读取。
大语言模型(LLM)面试必备50问 | #面试 | 原文

2025年最新AI面试指南,帮你系统掌握LLM核心知识与技术细节。

1. Tokenization:将文本拆分为词、子词或字符,是LLM处理文本的基础,保障多语言支持与计算效率。
2. Attention机制:通过计算query、key、value的相似度,动态聚焦上下文关键部分,提升理解与生成能力。
3. Context window:模型一次能处理的最大token数,直接影响文本连贯性与计算资源消耗。
4. LoRA vs QLoRA:低秩适配技术中,QLoRA引入量化,极大节省显存,实现大模型单卡微调。
5. Beam search:保留多条高概率候选路径,生成文本更流畅优质,优于贪心解码。
6. Temperature调节输出随机性,平衡创造力与准确性。
7. Masked Language Modeling(MLM):随机遮蔽训练,提升模型双向语义理解,如BERT。
8. Seq2Seq模型:编码器-解码器架构,广泛用于翻译、摘要与对话生成。
9. Autoregressive vs Masked模型:分别适合生成和理解任务,训练目标决定模型能力。
10. Embeddings:密集向量表征词语语义,训练中不断优化。
11. Next Sentence Prediction(NSP):训练模型判断句子连贯性,增强语篇理解。
12. Top-k与Top-p采样:控制生成文本多样性和连贯性。
13. Prompt Engineering:设计有效提示,提升无监督任务表现。
14. 防止灾难性遗忘:混合训练数据、权重约束、模块化架构等策略保障知识持续性。
15. Model Distillation:通过教师-学生模型传递知识,压缩模型体积同时保留性能。
16. 处理OOV词:利用子词分解保证对新词的理解。
17. Transformer优势:并行计算、长距离依赖捕捉、位置编码带来性能飞跃。
18. 避免过拟合:正则化、Dropout、早停等技巧确保泛化能力。
19. 生成式与判别式模型:前者擅长文本生成,后者专注分类任务。
20. GPT-4升级:支持多模态输入,超大上下文窗口,准确率提升。
21-25. 位置编码、多头注意力、softmax、点积自注意力、交叉熵损失等核心技术详解。
26-31. 梯度计算、Jacobian矩阵、PCA降维、KL散度、ReLU导数、链式法则——深层理解模型训练机制。
32-40. Transformer注意力计算、Gemini多模态训练、基础模型类型、PEFT微调、RAG检索增强生成、专家混合模型、Chain-of-Thought推理、知识图谱集成等前沿技术。
41-50. 零样本与少样本学习、Adaptive Softmax优化、梯度消失对策、偏见修正、编码器解码器区别、传统统计模型比较、超参数调优、LLM定义与部署挑战(资源消耗、偏见、可解释性、隐私)全面覆盖。
掌握Nano Banana Pro的核心技巧:上传任意图片到Gemini,指令它“转换成包含尺寸和细节的JSON提示”。系统会输出一个可复刻该图像的JSON提示,你只需修改想变更的部分即可,大大简化了图像复现和编辑流程。| 帖子

这种“反向提示工程”让复杂图片的结构一目了然,提升了生成内容的精准度和可控性。无论是生成静态图像,还是用于视频和3D建模,JSON提示都展现出强大潜力,虽有局限但不断被验证和优化。

社区反响热烈,大家纷纷称赞JSON提示“惊人”、“高效”,甚至让Nano Banana Pro从“梗”迅速变成实用工作流。通过拆解图片细节为代码,创作者能更灵活地掌控视觉效果,推动生成式AI创作进入新阶段。

当然,也有人提醒,Gemini对复杂3D细节支持有限,或许需要结合不同AI工具以达最佳效果。整体而言,利用JSON提示做精细调控,是提升创作效率和作品质量的未来趋势。
AI帮你高效提炼信息 | 帖子

1. 专家级结构化总结
“将以下文本总结成高度结构化、易懂的摘要,提取所有重要观点和核心洞见,确保即使12岁孩子也能完全理解。请用要点、实例和现实意义阐述。文本:[粘贴内容]。”

2. 一页精华总结
“把以下长文浓缩成单页摘要,突出最有价值的20%信息,产出80%效果。去除赘述和重复,只保留高影响力见解。文本:[粘贴内容]。”

3. 从入门到专家的分步讲解
“将以下内容压缩成循序渐进的教学,使用简单语言和类比,从初学者到专家全方位理解。文本:[粘贴内容]。”

4. 决策导向总结
“重写以下内容,形成决策型摘要:告诉我关键洞见、问题所在、解决方案和立刻可执行的行动。文本:[粘贴内容]。”

5. 思维导图式总结
“把这份文档转成思维导图格式摘要,列出主要话题、子话题、关联和细节,用缩进展现清晰结构。文本:[粘贴内容]。”

6. 记忆优化总结
“制作优化记忆的摘要,用简短要点、助记法、类比和记忆模型帮助长期记忆。文本:[粘贴内容]。”

7. 学习评估总结
“总结关键学习点,设计10个问题测试理解,回答后给出知识评估、纠正和改进答案。文本:[粘贴内容]。”
50个精选的YouTube学习频道
《DDIA 逐章精读》小册 | #手册

“DDIA 一本高度纲要性的书,因此大多数程序员只闻其名,但真的一读总感觉像空中楼阁一般,不得实感。我工作以来的的方向定位是“大规模数据系统”,既做过云上的海量存储——对象存储、也做过经典 DBMS——图数据库、也做过大规模的数据处理。因此对书中说的各个领域都有所涉猎,为了让大家能更好的理解这本好书,结合我多年的实践经验,做一些扩展,通过例子和比喻帮大家弥合理论到实感的鸿沟。

在理解英文原文的基础上,对每一章用中文重新组织,作为每次分享的文字稿,在此集结为一本开源小册,并附上每章分享的录屏视频,希望可以对有需要的同学有所帮助。”
Claude Opus 4.5 的提示词(Prompting)实战指南 | 帖子 | #指南

为了帮助大家更好地驾驭新模型,我们的研究与应用团队经过大量内部测试和“折腾”,总结了一份针对 Claude Opus 4.5 的提示词(Prompting)实战指南。

以下是我们目前摸索出的“独家秘籍”,教你如何榨干它的潜能,获得最佳效果:

1. 用好 effort 参数,想多聪明你说了算

新的 effort(努力值)参数简直是个神器。它能让你大体控制 Claude 在输出内容时消耗多少算力。这就好比你有了一个调节旋钮:你可以通过它,在“智能程度”与“成本/响应速度”之间做一个权衡 (向左转省钱快出结果,向右转费点时间但智商爆表)。

这个参数对所有类型的 Token (AI 处理文本的最小单位,相当于单词或汉字) 都有效,包括模型的思考过程、正式回复以及工具调用。

2. 别太凶,温柔点:调整工具触发率

你可能会发现工具触发的频率变了。这是因为 Opus 4.5 对系统提示词(System Prompts)的反应更加灵敏。

以前为了防止它“偷懒”不调用工具 (Undertriggering,即触发不足),你的旧提示词可能使用过非常激进或严厉的语言。但在新版本里,这样反而会导致它变得太敏感,动不动就乱用工具 (Overtriggering,即触发过度)。

所以,是时候把语气放缓了。将原来那种 “CRITICAL: You MUST use this tool”(严重警告:你必须使用此工具)的命令,改成平和的 “Use this tool when...”(当出现……情况时,使用此工具)就可以了。

3. 防止“加戏”:避免过度设计

Opus 4.5 有时候会有点“想太多”,导致过度设计 (Overengineer,即把简单问题复杂化),比如凭空增加不必要的文件或者搞一堆复杂的抽象层。

要解决这个问题,你得在提示词里把话说明白,比如加上:“Only make changes that are directly requested. Keep solutions simple and focused.”(只修改我明确要求的部分。保持解决方案简洁、聚焦。)

4. 拒绝“云写代码”:强制它先读后写

在探索代码库时,Opus 4.5 有时会表现得比较保守。

如果你发现它没看代码就直接瞎提修改建议,请直接给它下死命令:“ALWAYS read and understand relevant files before proposing edits. Do not speculate about code you have not inspected.”(在提出修改建议前,必须总是先阅读并理解相关文件。绝对不要对自己没检查过的代码进行猜测。)

5. 眼神更好了:视觉能力大升级

Opus 4.5 的视觉能力有了显著提升,处理图像和提取数据的能力更强了,尤其是在同时处理多张图片的时候。

对于那些信息量巨大、密密麻麻的图片 (Dense Images),教你个绝招:给它配备一个裁剪工具,让它能像用放大镜一样“放大”并聚焦于局部细节。在我们的测试评估中,这一招能稳定提升它的表现。

如果你想快速应用上述所有技巧,将你的应用无缝迁移到 Opus 4.5,可以直接使用我们制作的这个 Claude Code 迁移插件
Back to Top