LLM 工程实战全流程拆解,系统掌握核心机制与优化技巧:

• Tokenization & Embeddings:自建 byte-pair encoder,训练子词词表,设计 token 可视化工具,比较 one-hot 与学习型 embedding 的语义距离差异。
• Positional Embeddings:对比传统正弦编码、learned、RoPE 和 ALiBi,3D 动画演示位置编码过程,剔除位置信息观察注意力崩溃。
• Self-Attention & Multihead Attention:手写点积注意力,扩展多头并绘制权重热图,验证因果掩码效果。
• Transformers 结构:层叠 Attention、LayerNorm、残差,构建单块及多块“mini-former”,实验 Q/K/V 的功能影响。
• 采样参数调优:搭建交互式采样仪表盘,调节温度、top-k、top-p,分析熵与输出多样性关系,剖析温度为零导致的重复。
• KV Cache 加速推理:实现缓存机制,测量速度提升,设计缓存命中可视化,评估长短序列内存消耗。
• 长上下文处理:滑动窗口、Infini-Attention、内存高效重计算对比,绘制困惑度随上下文长度变化曲线,捕捉上下文崩溃点。
• Mixture of Experts (MoE):编码双专家路由层,统计专家利用率,模拟稀疏与稠密切换,量化 FLOP 节省。
• Grouped Query Attention:转化为分组查询结构,测试大批量速度,消融组数对延迟的影响。
• 归一化与激活函数:手写 LayerNorm、RMSNorm、SwiGLU、GELU,剖析各自对训练/测试损失的贡献,激活分布层级可视化。
• 预训练目标对比:masked LM、causal LM、prefix LM 训练对比,损失曲线及样本生成差异。
• 微调 vs 指令调优 vs RLHF:小数据集微调,任务前缀指令调优,PPO 强化学习优化奖励模型,绘制奖励曲线。
• 规模法则与模型容量:不同规模模型损失对比,显存、吞吐、训练时间基准,扩展曲线预测极限。
• 量化技术:实现 PTQ 与 QAT,导出 GGUF/AWQ 格式,衡量精度损失。
• 推理/训练栈迁移:从 HuggingFace 迁移至 Deepspeed、vLLM、ExLlama,性能、显存和延迟全面剖析。
• 合成数据实验:生成带噪声玩具数据,去重和数据拆分,实测真实 vs 合成数据学习曲线差异。

每个项目都从实操中提炼核心认知:构建、调试、破坏、复盘,远离死板理论,持续输出经验。未来的你会感谢现在的坚持。🛠
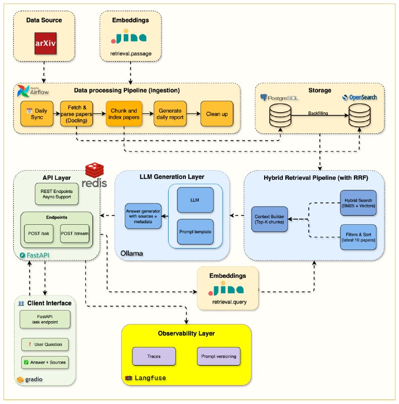
The Mother of AI Project 构建生产级 RAG 系统的完整实战课程——从基础关键词搜索到本地 LLM 智能问答,真正掌握企业级检索增强生成架构

• 系统化进阶路径:6 周循序渐进,涵盖 Docker+FastAPI+PostgreSQL+OpenSearch+Airflow基础设施搭建 → 自动化arXiv论文抓取与解析 → 生产级BM25关键词检索 → 智能文档切片与语义+关键词混合检索 → 本地LLM集成实时流式问答 → 生产监控与缓存优化
• 反直觉设计:强调“关键词搜索是根基”,先打牢BM25精确匹配基础,再引入向量语义,避免单靠向量检索带来的召回偏差和难以解释
• 真实生产力:本地Ollama LLM实现隐私保护,流式响应秒开,Gradio UI极简交互,Langfuse实现端到端请求跟踪,Redis缓存带来150~400倍响应加速与显著成本节约
• 工具链全面:集成Jina AI嵌入生成,Docling科学PDF解析,Apache Airflow自动化调度,OpenSearch强大混合搜索,支持Python 3.12+及Docker Compose一键部署
• 学以致用:配套Jupyter笔记本和详尽博客,手把手教你构建真正可上线的科研助手,适合AI工程师、软件开发者、数据科学家深度掌握RAG工程核心技术
• 生产级配置管理与监控:统一.env配置,兼顾开发与生产环境,实时性能与成本监控,支持异常优雅降级,确保系统稳定可靠
• 开源免费:MIT许可,零费用本地搭建,灵活接入外部API,自由扩展,助力AI工程师构筑未来AI基础设施

细节与代码示例全公开,完整架构设计与实操指导,打造你自己的AI论文智能助理。
机器学习全阶段学习路线图,书单一览,助你系统掌握从入门到高级的核心知识 | #机器学习

• 基础篇(Fundamentals):
- 《Mathematics of Machine Learning》:扎实数学基础,理解机器学习核心原理。
- 《Artificial Intelligence: A Modern Approach》:AI全景视角,奠定理论框架。
- 《Deep Learning》:深度学习经典教材,理论与实践结合。
- 《An Introduction to Statistical Learning》:统计学习方法入门,实用且易懂。

• 实战篇(Hands-on):
- 《Hands-On Machine Learning with Scikit-Learn, Keras, and TensorFlow》:涵盖主流框架,注重动手实践。
- 《Deep Learning with Python》:结合Keras,快速实现深度学习项目。
- 《Generative Deep Learning》:生成模型实操,拓展高级应用。
- 《Deep Reinforcement Learning Hands-On》:强化学习实战,前沿技术落地。

• 工程篇(ML/AI Eng):
- 《Designing Data-Intensive Applications》:大规模数据系统设计,提升架构能力。
- 《Scaling Machine Learning with Spark》:分布式机器学习框架应用。
- 《AI Engineering》:AI系统工程实践,跨学科融合。
- 《LLMs for Production》 & 《LLM Engineer’s Handbook》:大模型部署与工程指南,前沿趋势必备。
- 《Generative AI with LangChain》和《Building Agentic AI Systems》:生成式AI与智能代理系统开发,开启未来智能应用大门。
Next.js 15 多语言启动模板——快速构建全球化 SaaS 和网站的轻量级解决方案:

🌐 内置 i18n 支持,涵盖中英日三种语言,自动路由管理,助力多地区无缝切换
🎨 采用 Tailwind CSS + Shadcn/ui,现代响应式设计,支持暗黑/明亮模式切换
📝 MDX 博客系统,支持多语言内容管理与静态页面轻松维护
🔍 深度 SEO 优化:SSR、静态生成、自动 sitemap.xml 和 robots.txt 配置,完善 Open Graph 多语言支持
📊 集成谷歌、百度、Vercel 等多种分析工具,精准监测访问行为与广告表现
🚀 基于 Next.js 15 和 App Router,TypeScript 编写,状态管理采用 Zustand,推荐 pnpm 包管理器保障团队一致性与高效依赖管理
⚙️ 配置灵活:支持自定义网站信息、图标、sitemap、robots,完善的国际化路由及内容结构,适合多场景定制开发
💼 一键部署至 Vercel,标准生产构建流程,兼容多平台,提升上线效率和稳定性
🔧 丰富排错指南覆盖依赖、MDX 渲染、样式问题及国际化路由,降低开发维护门槛

Next Forge | #模板
FLUJO:本地化、多模型、多工具的开源AI工作流与MCP服务器管理平台,打通模型、协议与工具的全链路协同。

🔐 环境与API密钥统一管理,支持加密存储与全局调用,安全便捷。
🤖 多模型支持,灵活配置系统提示,兼容OpenAI、Anthropic等多家API,支持本地Ollama模型接入。
🛠 MCP服务器一键安装与管理,支持GitHub、Docker及本地文件系统,工具检测与环境变量绑定一站完成。
🎨 可视化工作流编排,支持多模型、多工具灵活组合,支持分支、循环和复杂流程设计。
💬 集成聊天界面,可直接与工作流交互,支持消息编辑与分割,未来将增强音频识别及文件处理能力。
🔗 兼容OpenAI端点,可作为后端服务无缝对接其他AI应用。
🚀 多平台支持:可在本地、Docker及桌面应用模式运行,满足不同部署需求。
⚠️ 注意:默认启用详细日志,可能泄露加密密钥,使用时需谨慎控制终端输出。
如何有效解决长上下文挑战?Drew Breunig 提出6大策略,结合 LangGraph 框架实现,助力提升 LLM 在复杂任务中的表现与稳定性:

• 背景问题
多数 LLM 在长上下文中表现递减,出现误导(Context Poisoning)、注意力分散(Context Distraction)、信息混乱(Context Confusion)及冲突(Context Clash)四种失败模式。

• 六大修复策略
1. RAG(检索增强生成)
结合语义检索动态补充相关信息,提升回答准确度,支持超大上下文(25k tokens 复杂查询示例)。
2. Tool Loadout(工具筛选)
语义匹配选择相关工具,避免上下文因工具冗余而混乱,提升工具调用精准度。
3. Context Quarantine(上下文隔离)
多智能体架构分离上下文线程,专家分工明确,避免信息冲突和干扰。
4. Context Pruning(上下文修剪)
利用小模型对检索内容做相关性过滤,显著减少无关信息,降低token消耗并保持质量。
5. Context Summarization(上下文压缩)
将所有相关信息浓缩成简洁摘要,兼顾信息完整性与上下文长度控制。
6. Context Offloading(上下文外部存储)
通过临时笔记和持久存储实现跨会话记忆,支持复杂多轮推理和任务积累。

• LangGraph 框架优势
以低阶状态图(StateGraph)灵活编排节点与状态流,细粒度控制上下文流转与工具调用,方便实现上述策略。

• 实践意义
细致设计上下文管理,远比单纯扩展上下文窗口更有效,避免信息过载导致性能退化,适用于多模型、多任务、多工具协同场景。
Back to Top