The Mother of AI Project 构建生产级 RAG 系统的完整实战课程——从基础关键词搜索到本地 LLM 智能问答,真正掌握企业级检索增强生成架构

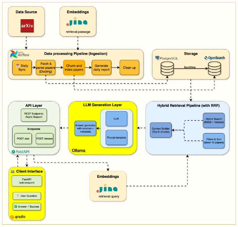
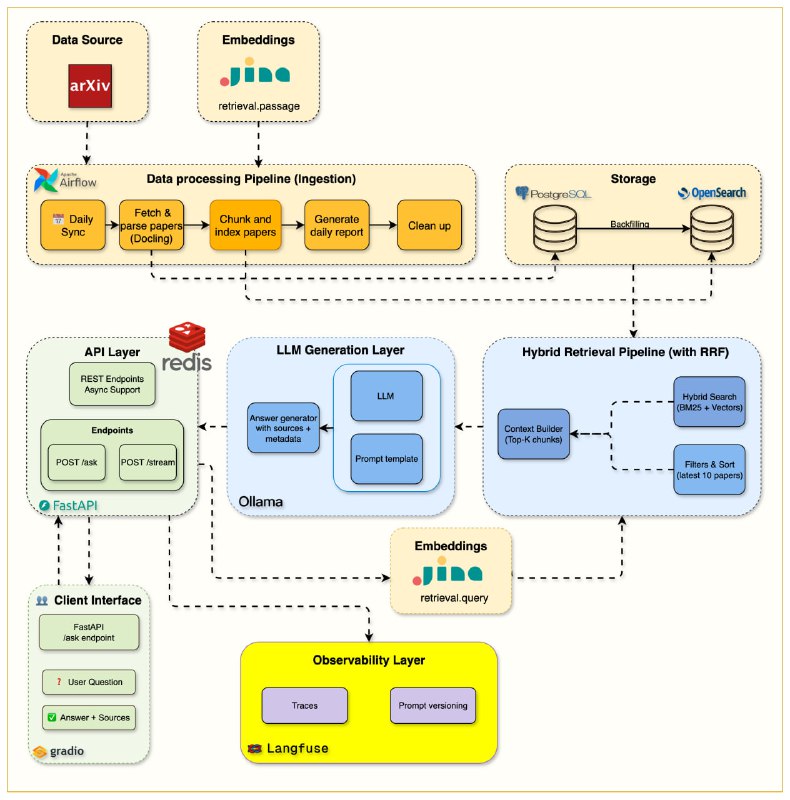
• 系统化进阶路径:6 周循序渐进,涵盖 Docker+FastAPI+PostgreSQL+OpenSearch+Airflow基础设施搭建 → 自动化arXiv论文抓取与解析 → 生产级BM25关键词检索 → 智能文档切片与语义+关键词混合检索 → 本地LLM集成实时流式问答 → 生产监控与缓存优化
• 反直觉设计:强调“关键词搜索是根基”,先打牢BM25精确匹配基础,再引入向量语义,避免单靠向量检索带来的召回偏差和难以解释
• 真实生产力:本地Ollama LLM实现隐私保护,流式响应秒开,Gradio UI极简交互,Langfuse实现端到端请求跟踪,Redis缓存带来150~400倍响应加速与显著成本节约
• 工具链全面:集成Jina AI嵌入生成,Docling科学PDF解析,Apache Airflow自动化调度,OpenSearch强大混合搜索,支持Python 3.12+及Docker Compose一键部署
• 学以致用:配套Jupyter笔记本和详尽博客,手把手教你构建真正可上线的科研助手,适合AI工程师、软件开发者、数据科学家深度掌握RAG工程核心技术
• 生产级配置管理与监控:统一.env配置,兼顾开发与生产环境,实时性能与成本监控,支持异常优雅降级,确保系统稳定可靠
• 开源免费:MIT许可,零费用本地搭建,灵活接入外部API,自由扩展,助力AI工程师构筑未来AI基础设施

细节与代码示例全公开,完整架构设计与实操指导,打造你自己的AI论文智能助理。
机器学习全阶段学习路线图,书单一览,助你系统掌握从入门到高级的核心知识 | #机器学习

• 基础篇(Fundamentals):
- 《Mathematics of Machine Learning》:扎实数学基础,理解机器学习核心原理。
- 《Artificial Intelligence: A Modern Approach》:AI全景视角,奠定理论框架。
- 《Deep Learning》:深度学习经典教材,理论与实践结合。
- 《An Introduction to Statistical Learning》:统计学习方法入门,实用且易懂。

• 实战篇(Hands-on):
- 《Hands-On Machine Learning with Scikit-Learn, Keras, and TensorFlow》:涵盖主流框架,注重动手实践。
- 《Deep Learning with Python》:结合Keras,快速实现深度学习项目。
- 《Generative Deep Learning》:生成模型实操,拓展高级应用。
- 《Deep Reinforcement Learning Hands-On》:强化学习实战,前沿技术落地。

• 工程篇(ML/AI Eng):
- 《Designing Data-Intensive Applications》:大规模数据系统设计,提升架构能力。
- 《Scaling Machine Learning with Spark》:分布式机器学习框架应用。
- 《AI Engineering》:AI系统工程实践,跨学科融合。
- 《LLMs for Production》 & 《LLM Engineer’s Handbook》:大模型部署与工程指南,前沿趋势必备。
- 《Generative AI with LangChain》和《Building Agentic AI Systems》:生成式AI与智能代理系统开发,开启未来智能应用大门。
Next.js 15 多语言启动模板——快速构建全球化 SaaS 和网站的轻量级解决方案:

🌐 内置 i18n 支持,涵盖中英日三种语言,自动路由管理,助力多地区无缝切换
🎨 采用 Tailwind CSS + Shadcn/ui,现代响应式设计,支持暗黑/明亮模式切换
📝 MDX 博客系统,支持多语言内容管理与静态页面轻松维护
🔍 深度 SEO 优化:SSR、静态生成、自动 sitemap.xml 和 robots.txt 配置,完善 Open Graph 多语言支持
📊 集成谷歌、百度、Vercel 等多种分析工具,精准监测访问行为与广告表现
🚀 基于 Next.js 15 和 App Router,TypeScript 编写,状态管理采用 Zustand,推荐 pnpm 包管理器保障团队一致性与高效依赖管理
⚙️ 配置灵活:支持自定义网站信息、图标、sitemap、robots,完善的国际化路由及内容结构,适合多场景定制开发
💼 一键部署至 Vercel,标准生产构建流程,兼容多平台,提升上线效率和稳定性
🔧 丰富排错指南覆盖依赖、MDX 渲染、样式问题及国际化路由,降低开发维护门槛

Next Forge | #模板
FLUJO:本地化、多模型、多工具的开源AI工作流与MCP服务器管理平台,打通模型、协议与工具的全链路协同。

🔐 环境与API密钥统一管理,支持加密存储与全局调用,安全便捷。
🤖 多模型支持,灵活配置系统提示,兼容OpenAI、Anthropic等多家API,支持本地Ollama模型接入。
🛠 MCP服务器一键安装与管理,支持GitHub、Docker及本地文件系统,工具检测与环境变量绑定一站完成。
🎨 可视化工作流编排,支持多模型、多工具灵活组合,支持分支、循环和复杂流程设计。
💬 集成聊天界面,可直接与工作流交互,支持消息编辑与分割,未来将增强音频识别及文件处理能力。
🔗 兼容OpenAI端点,可作为后端服务无缝对接其他AI应用。
🚀 多平台支持:可在本地、Docker及桌面应用模式运行,满足不同部署需求。
⚠️ 注意:默认启用详细日志,可能泄露加密密钥,使用时需谨慎控制终端输出。
如何有效解决长上下文挑战?Drew Breunig 提出6大策略,结合 LangGraph 框架实现,助力提升 LLM 在复杂任务中的表现与稳定性:

• 背景问题
多数 LLM 在长上下文中表现递减,出现误导(Context Poisoning)、注意力分散(Context Distraction)、信息混乱(Context Confusion)及冲突(Context Clash)四种失败模式。

• 六大修复策略
1. RAG(检索增强生成)
结合语义检索动态补充相关信息,提升回答准确度,支持超大上下文(25k tokens 复杂查询示例)。
2. Tool Loadout(工具筛选)
语义匹配选择相关工具,避免上下文因工具冗余而混乱,提升工具调用精准度。
3. Context Quarantine(上下文隔离)
多智能体架构分离上下文线程,专家分工明确,避免信息冲突和干扰。
4. Context Pruning(上下文修剪)
利用小模型对检索内容做相关性过滤,显著减少无关信息,降低token消耗并保持质量。
5. Context Summarization(上下文压缩)
将所有相关信息浓缩成简洁摘要,兼顾信息完整性与上下文长度控制。
6. Context Offloading(上下文外部存储)
通过临时笔记和持久存储实现跨会话记忆,支持复杂多轮推理和任务积累。

• LangGraph 框架优势
以低阶状态图(StateGraph)灵活编排节点与状态流,细粒度控制上下文流转与工具调用,方便实现上述策略。

• 实践意义
细致设计上下文管理,远比单纯扩展上下文窗口更有效,避免信息过载导致性能退化,适用于多模型、多任务、多工具协同场景。
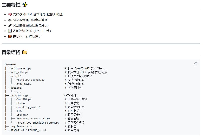
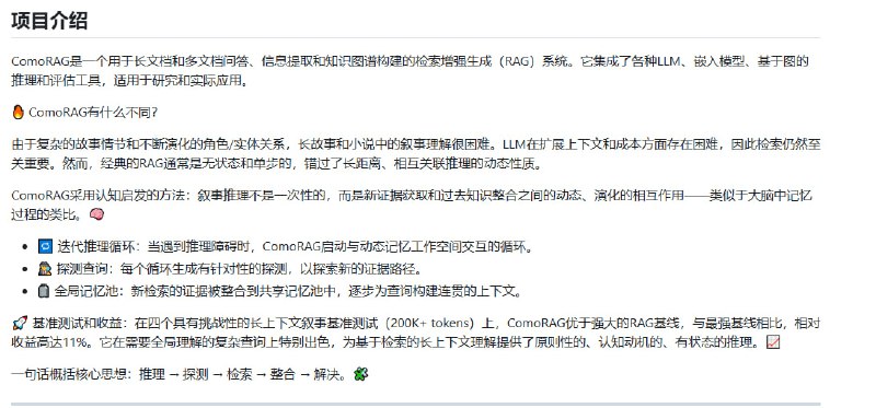
ComoRAG:面向长文本与多文档的认知启发式记忆组织RAG系统,突破传统RAG单步无状态限制,实现动态、迭代的叙事推理🧠

• 适用场景:长篇故事、多文档问答、信息抽取与知识图构建
• 核心理念:推理-探查-检索-整合-解决,模拟大脑记忆动态交互,支持状态化长篇叙事理解
• 技术融合:多种LLMs与本地/远程embedding模型,图增强检索与推理,灵活数据预处理与分块
• 迭代推理循环:遇阻即发起多轮探查查询,持续扩充全局记忆池,逐步形成连贯上下文
• 性能优势:在4个超长上下文基准测试(20万+ Token)中,相较强基线提升最高11%,特别擅长复杂全局认知任务
• 设计模块化且可扩展,支持多种评测指标(F1、EM等),适合科研和工业应用
• 两种运行ComoRAG 打破传统 RAG 单步检索的局限,采用类脑认知机制,实现长文档和多文档的状态化推理,显著提升复杂叙事理解能力。🧠

• 迭代推理循环:遇阻即发起多轮推理,动态交互记忆工作区,类似人脑记忆整合过程
• 针对性探查查询:每轮生成探针,精准挖掘新证据路径,避免信息冗余与遗漏
• 全局记忆池:持续整合新旧信息,构建连贯上下文,实现长期记忆式检索
• 多任务适用:支持长文QA、信息抽取、知识图谱构建,兼容多种LLM与本地/远程Embedding模型
• 图增强推理:结合图结构提升实体关系理解,助力复杂推理与知识融合
• 丰富评测指标:F1、EM等多维度量化模型表现,确保结果科学可靠
• 开源且模块化设计,支持灵活定制与扩展,适合科研与落地应用

实现细节涵盖Python 3.10+,支持OpenAI API和本地vLLM部署,满足速度、隐私及成本多样需求。相较传统RAG,在四大长文本基准上最高提升11%表现,针对长距离、动态多步复杂推理展现显著优势。

核心流程:Reason → Probe → Retrieve → Consolidate → Resolve,重塑检索增强生成的认知深度。
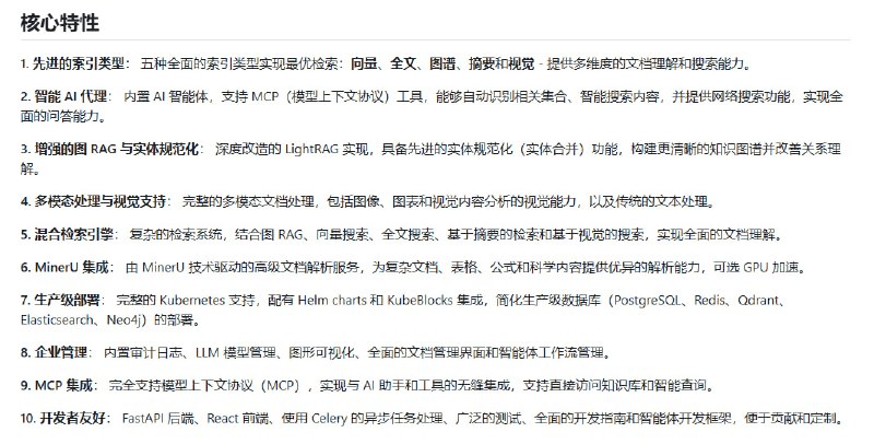
ApeRAG:面向生产的多模态 Graph RAG 平台,融合多维索引与智能 AI Agent,助力构建企业级知识图谱与上下文工程。

• 多类型索引支持:向量、全文检索、图谱、摘要及视觉索引,实现文档多模态深度理解和检索。
• 智能 AI Agents:内置基于 MCP 协议的智能代理,自动识别相关知识集合,支持自然语言查询和 Web 搜索,提升问答准确度。
• 图谱增强:基于深度定制 LightRAG,支持实体归一化,构建更清晰的知识关系网络,改善推理能力。
• 多模态处理与视觉支持:不仅处理文本,还能解析图像、表格、公式,适应复杂文档场景,集成 MinerU 加速解析。
• 混合检索引擎:结合图谱、向量、全文、摘要及视觉检索,打破单一检索瓶颈,实现全方位知识获取。
• 企业级部署:支持 Kubernetes 集群部署,配套 Helm charts 和 KubeBlocks 自动化数据库安装(PostgreSQL、Redis、Qdrant、Elasticsearch、Neo4j),保障高可用与弹性扩展。
• 完善管理功能:日志审计、LLM 模型管理、图谱可视化、文档管理及 Agent 工作流管理,满足企业合规和运营需求。
• 开发友好:FastAPI + React 架构,支持异步任务调度(Celery),详尽开发文档和贡献指南,便于定制和二次开发。
ComfyAudio:ComfyUI 音频模块,打造最强大且模块化的音频 AI 引擎与应用。

• 基于 ComfyUI 的图形化节点流程设计,零代码即可构建复杂音频处理与稳定扩散管线。
• 支持多平台(Windows、Linux、macOS),兼容 NVIDIA、AMD、Intel、Apple Silicon、Ascend 等多种 GPU,甚至可纯 CPU 运行。
• 高效执行机制,仅重算更改部分,智能内存管理,低至 1GB VRAM 也能流畅运行大型模型。
• 丰富模型支持:Stable Audio、ACE Step 等音频模型,兼容多种图像、视频、3D 模型,集成 ControlNet、T2I-Adapter、Upscale 模型等先进功能。
• 完全离线运行,核心不自动联网,支持安全加载多格式模型文件(ckpt、safetensors、pt、pth等)。
• 支持文本嵌入、LoRA、Hypernetworks,工作流可保存为 JSON,也能从生成的 PNG/WebP/FLAC 文件恢复完整工作流与种子。
• 灵活快捷键操作,支持工作流快速保存/加载、节点复制粘贴、节点分组和画布缩放,极大提升制作效率。
• 提供便携版 Windows 免安装包,支持 comfy-cli 一键安装,方便快速上手。
• 持续更新中,2026年Q1发布v0.3.60版本,活跃社区协作推动多样化自定义节点开发。
• 兼容多种硬件加速方案(AMD ROCm、Intel XPU、Ascend NPU、Cambricon MLU、Iluvatar Corex),覆盖广泛应用场景。

ComfyAudio 让音频 AI 的设计与实验更自由,效率更高,适合开发者、研究者及音频创作者长期探索与创新。
Back to Top