学习Linux、网络、容器和Kubernetes,最有效的方式是通过实战挑战。iximiuz Labs推出了一套超过100道精心设计的动手题,配有互动检测、清晰图解和理论参考,堪比DevOps领域的LeetCode。
每个挑战都配备了提示和自动化反馈,支持按标签、类别和难度筛选,或通过技能路径系统进行系统化学习。
挑战内容涵盖:
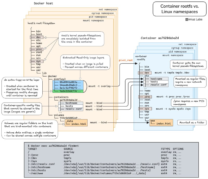
- 利用Linux命名空间,在不改动容器的前提下,访问应用内部调试接口。
- 在多个Docker容器间共享PID、IPC和网络命名空间,掌握Kubernetes Pod架构和容器调试的核心技术。
- 容器生命周期管理:创建、启动、暂停、恢复、停止及删除,全面理解容器操作流程。
- 使用cgroup freezer机制暂停与恢复Linux进程,实战资源管理。
- 通过UNIX信号控制容器化应用行为,触发内存使用报告。
- 自动重启失败应用,提高容器稳定性。
- 清理无用Docker卷,释放磁盘空间,优化资源使用。
- 理解命名卷与匿名卷的区别,避免数据库容器升级时数据丢失。
- 利用卷实现数据持久化,支持应用容器平滑升级。
这些挑战不仅提升技术实战能力,更引导理解底层机制,避免常见误区,是DevOps和后端开发者进阶的宝贵资源。iximiuz Labs通过系统化设计与反馈机制,解决了学习与实践脱节的问题,促进知识转化为生产力。
每个挑战都配备了提示和自动化反馈,支持按标签、类别和难度筛选,或通过技能路径系统进行系统化学习。
挑战内容涵盖:
- 利用Linux命名空间,在不改动容器的前提下,访问应用内部调试接口。
- 在多个Docker容器间共享PID、IPC和网络命名空间,掌握Kubernetes Pod架构和容器调试的核心技术。
- 容器生命周期管理:创建、启动、暂停、恢复、停止及删除,全面理解容器操作流程。
- 使用cgroup freezer机制暂停与恢复Linux进程,实战资源管理。
- 通过UNIX信号控制容器化应用行为,触发内存使用报告。
- 自动重启失败应用,提高容器稳定性。
- 清理无用Docker卷,释放磁盘空间,优化资源使用。
- 理解命名卷与匿名卷的区别,避免数据库容器升级时数据丢失。
- 利用卷实现数据持久化,支持应用容器平滑升级。
这些挑战不仅提升技术实战能力,更引导理解底层机制,避免常见误区,是DevOps和后端开发者进阶的宝贵资源。iximiuz Labs通过系统化设计与反馈机制,解决了学习与实践脱节的问题,促进知识转化为生产力。