这是一套名为“Backend from first principles”(后端原理入门)的YouTube视频课程合集,涵盖了后端开发的基础知识与实战技巧,可以说是产品开发中最重要的技能之一。通过这套系列视频,你可以从零开始,逐步理解服务器、数据库、API设计、身份认证、缓存等核心概念,掌握构建高效、可扩展后端系统的能力。

课程内容结构清晰,适合初学者和希望深化后端技术的开发者。它不仅讲解原理,还结合实际代码演示,帮助你真正理解后端如何在实际项目中运作。
Gemini API新推出File Search工具:一个全托管的检索增强生成(RAG)系统,极大简化了基于数据的智能问答开发流程。File Search自动管理文件存储、分块、嵌入生成和上下文注入,开发者只需专注构建应用,无需操心底层检索细节。| blog

该工具利用最新的Gemini嵌入模型,实现强大的向量搜索能力,能精准理解查询意图,找到相关内容,即使用户未用关键词匹配。模型回复还自动附带引用来源,方便验证答案准确性。支持PDF、DOCX、TXT、JSON及多种编程语言文件格式,构建丰富知识库无障碍。

费用设计极具亲和力:查询时存储和嵌入生成免费,仅首次索引时按每百万token 0.15美元计费,显著降低了开发和扩展成本。

File Search已被多家开发者应用于智能客服、知识助手和内容发现平台。比如Phaser Studio旗下的AI游戏生成平台Beam,利用File Search每天执行成千上万次查询,将原本耗时数小时的资料交叉检索缩短到2秒内,极大加速游戏原型制作,让创意迅速变现。

这标志着RAG技术迈入更实用、更高效的新时代,开发者无需复杂搭建,即可轻松打造基于海量文档的智能应用,推动AI与行业深度融合。
新书《Math for Programming》揭示了编程背后的数学核心,强调掌握数学是提升代码质量和解决复杂问题的关键。作者Ronald T. Kneusel,拥有深厚的机器学习背景,系统讲解了线性代数、微积分、概率统计、离散数学及图论等基础知识,帮助程序员从基础编码迈向高级软件开发。

书中指出,向量和矩阵不仅是数据处理的利器,微积分则驱动着优化算法和机器学习,概率统计帮助建模不确定性,离散数学支撑现代数据结构,而微分方程则解决动态变化问题。通过清晰的解释与实用例子,读者能够将抽象的数学概念转化为日常可用的编程工具。

这本书适合想夯实数学基础、提升算法理解力的开发者,是连接理论与实践的桥梁。它提醒我们:优秀的程序不仅依赖代码技巧,更源自对数学原理的深刻理解,这也是突破复杂编程挑战的关键所在。
调查小问卷:本频道发布的帖子质量如何?满分10分,你打几分?

ps:我忘了开发言权限了,已经开了

ppss:垃圾广告又泛滥了,权限要关掉了、
国外技术社区

dev 社区和国内的掘金社区很相似,技术分类也比较多,像 Java、Python、js、分布式等应有尽有,文章质量普遍都还不错,其实如果平时多留意不难发现,掘金上有一些文章是翻译自 dev社区。

stackoverflow 一个问答类的技术社区,和国内知乎比较相似,但与知乎不同的是 stackoverflow 更垂直于技术,不像知乎内容比较杂。

simpleprogrammer 这个网站上纯技术文章不多,指导建议性的文章比较多。讲述一些职场、以及软件开发中的一些 “ 潜规则”。

tutorialspoint 网站提供了很多课程、技术文章,还有一些很实用的工具,比如:JSON 格式化,base64 转化工具等。

它还提供了 N 多种语言的在线编码工具,比如:html 机型适配,Java 代码运行结果等预览,都非常的实用。

sitepoint 是一个偏向前端、移动端的技术网站,有一些高质量的前端方面的文章、电子书。该站有类似的问答社区,各种页面问题还有解决的 demo。

daniweb 也是一个质量比较高的问答平台,看着有点像社交平台

Dzone 是一个技术涵盖比较全面的网站,像云平台、数据库、物联网、开发运维、Java 语言等都有。
How I Use Every Claude Code Feature

作者分享了他作为爱好者和专业开发者,如何高效使用Claude Code这个AI编程助手的心得体会。他强调,选择CLI代理工具时,细节体验和使用习惯往往比单纯的输出风格更重要——目标是“设定好上下文,交付结果”,而非纠结过程细节。

核心经验包括:

1. CLAUDE.md是关键
它是项目的“宪法”,承载代码库的AI使用规范。专业项目需严格维护,轻量且聚焦高频工具,避免简单堆砌文档。文档应以“防护栏”思维设计,指导AI避免错误,而非详尽手册。

2. 上下文管理与会话复用
使用/clear和/catchup命令重启会话,避免依赖不稳定的自动压缩。为复杂任务利用“Document & Clear”模式保存和恢复计划,确保上下文持久可靠。

3. Slash命令要简洁
建议仅保留常用快捷指令,避免复杂命令集,保持交互自然。AI应能理解自由输入,不应被繁杂命令束缚。

4. Subagents设计陷阱
自定义子代理虽能分担上下文压力,但往往导致信息割裂和流程僵化。作者更偏好“主-克隆”架构,让主代理动态调度自身副本,保持整体上下文一致性和灵活性。

5. Hooks机制保障流程质量
通过“提交时阻断”钩子强制代码通过测试,避免中途阻断让AI困惑。非阻断钩子提供实时反馈,提升AI执行质量。

6. 规划模式不可或缺
复杂功能先用规划模式明确设计和检查点,减少实现盲区。团队甚至自定义规划工具,强制符合内部设计规范和安全要求。

7. 技能(Skills)与MCP的演进
作者认为“技能”模式(脚本调用环境)更灵活强大,MCP应退居为安全网关,提供少而精的高阶接口,避免臃肿API。

8. Claude Code SDK的多样化应用
除交互式CLI,还可批量脚本处理大规模改动,构建内部聊天工具和快速原型代理,极大拓展了AI助理的实用场景。

9. GitHub Actions集成优势显著
在CI环境中运行Claude Code,结合钩子和MCP,实现自动化代码修复和PR生成,形成闭环自我优化工程系统。

10. 高级配置与企业级实践
利用代理设置监控请求,调整超时参数,使用企业API密钥做按需计费,并定期自查权限,确保安全和效率。
#电子书Strategies for Essay Writing

许多博士生科研扎实却苦于学术写作,无法充分展示专业水平。哈佛大学写作中心推出了一份免费33页写作指南,涵盖了从解读题目、提问分析、论点构建,到开头吸引、段落结构、过渡衔接、反驳观点和总结升华的全套写作技巧。这套系统正是培养未来学术领袖的秘诀,如今免费向全球研究者开放。

最初的挑战是读懂题目。许多学生犯的错误是急于动笔,却忽视了题目中的动词暗示——是“分析”还是“比较”?这些词揭示了老师真正想让你做的事情。明白了任务的深层目标,你才能不偏离轨道。

接着,你要成为一个思考者,提出真正有张力的分析性问题。不是简单的“作者说了什么”,而是“如何调和文本中的矛盾”、或“隐藏了哪些未被发现的角度”。这是你论文的灵魂所在。

而论点(thesis)则是你的利剑,必须既有争议性,又有深度,能引发读者思考。如何让论点既不过于宽泛,也不缺乏支撑?这需要你细致分析证据,构筑有力论证。

引言部分,你不是在卖弄辞藻,而是在向读者展示为何你的问题值得探讨,铺设故事的背景,让读者明白“这篇文章能带来什么新的视角”。

正文段落则像一个个小故事,每段有主题句引领,有证据支撑,更要有你对证据的洞察,告诉读者为什么这些证据重要。段落间的过渡则是桥梁,让读者顺畅地跟随你的思路。

写作不是孤军奋战。考虑反驳意见,是你与潜在对手的对话,强化你的立场,也让论点更为坚实。不要害怕质疑,有时正是质疑让你的观点更闪光。

最后,结论不是简单的总结,而是带领读者回顾旅程,重新体会论点的重要性,并展望未来的可能性——“那么接下来呢?”这是留给读者的悬念,也是你写作的余韵。

这本写作指南不仅是技巧的汇聚,更是一场写作者的修炼,帮助你在迷雾中找到前进的灯塔。记住,写作是思考的过程,是你与世界对话的方式。掌握它,你就能讲好属于你的故事。
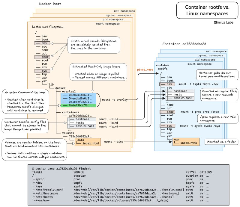
学习Linux、网络、容器和Kubernetes,最有效的方式是通过实战挑战。iximiuz Labs推出了一套超过100道精心设计的动手题,配有互动检测、清晰图解和理论参考,堪比DevOps领域的LeetCode。

每个挑战都配备了提示和自动化反馈,支持按标签、类别和难度筛选,或通过技能路径系统进行系统化学习。

挑战内容涵盖:

- 利用Linux命名空间,在不改动容器的前提下,访问应用内部调试接口。
- 在多个Docker容器间共享PID、IPC和网络命名空间,掌握Kubernetes Pod架构和容器调试的核心技术。
- 容器生命周期管理:创建、启动、暂停、恢复、停止及删除,全面理解容器操作流程。
- 使用cgroup freezer机制暂停与恢复Linux进程,实战资源管理。
- 通过UNIX信号控制容器化应用行为,触发内存使用报告。
- 自动重启失败应用,提高容器稳定性。
- 清理无用Docker卷,释放磁盘空间,优化资源使用。
- 理解命名卷与匿名卷的区别,避免数据库容器升级时数据丢失。
- 利用卷实现数据持久化,支持应用容器平滑升级。

这些挑战不仅提升技术实战能力,更引导理解底层机制,避免常见误区,是DevOps和后端开发者进阶的宝贵资源。iximiuz Labs通过系统化设计与反馈机制,解决了学习与实践脱节的问题,促进知识转化为生产力。
Back to Top