国外技术社区

dev 社区和国内的掘金社区很相似,技术分类也比较多,像 Java、Python、js、分布式等应有尽有,文章质量普遍都还不错,其实如果平时多留意不难发现,掘金上有一些文章是翻译自 dev社区。

stackoverflow 一个问答类的技术社区,和国内知乎比较相似,但与知乎不同的是 stackoverflow 更垂直于技术,不像知乎内容比较杂。

simpleprogrammer 这个网站上纯技术文章不多,指导建议性的文章比较多。讲述一些职场、以及软件开发中的一些 “ 潜规则”。

tutorialspoint 网站提供了很多课程、技术文章,还有一些很实用的工具,比如:JSON 格式化,base64 转化工具等。

它还提供了 N 多种语言的在线编码工具,比如:html 机型适配,Java 代码运行结果等预览,都非常的实用。

sitepoint 是一个偏向前端、移动端的技术网站,有一些高质量的前端方面的文章、电子书。该站有类似的问答社区,各种页面问题还有解决的 demo。

daniweb 也是一个质量比较高的问答平台,看着有点像社交平台

Dzone 是一个技术涵盖比较全面的网站,像云平台、数据库、物联网、开发运维、Java 语言等都有。
How I Use Every Claude Code Feature

作者分享了他作为爱好者和专业开发者,如何高效使用Claude Code这个AI编程助手的心得体会。他强调,选择CLI代理工具时,细节体验和使用习惯往往比单纯的输出风格更重要——目标是“设定好上下文,交付结果”,而非纠结过程细节。

核心经验包括:

1. CLAUDE.md是关键
它是项目的“宪法”,承载代码库的AI使用规范。专业项目需严格维护,轻量且聚焦高频工具,避免简单堆砌文档。文档应以“防护栏”思维设计,指导AI避免错误,而非详尽手册。

2. 上下文管理与会话复用
使用/clear和/catchup命令重启会话,避免依赖不稳定的自动压缩。为复杂任务利用“Document & Clear”模式保存和恢复计划,确保上下文持久可靠。

3. Slash命令要简洁
建议仅保留常用快捷指令,避免复杂命令集,保持交互自然。AI应能理解自由输入,不应被繁杂命令束缚。

4. Subagents设计陷阱
自定义子代理虽能分担上下文压力,但往往导致信息割裂和流程僵化。作者更偏好“主-克隆”架构,让主代理动态调度自身副本,保持整体上下文一致性和灵活性。

5. Hooks机制保障流程质量
通过“提交时阻断”钩子强制代码通过测试,避免中途阻断让AI困惑。非阻断钩子提供实时反馈,提升AI执行质量。

6. 规划模式不可或缺
复杂功能先用规划模式明确设计和检查点,减少实现盲区。团队甚至自定义规划工具,强制符合内部设计规范和安全要求。

7. 技能(Skills)与MCP的演进
作者认为“技能”模式(脚本调用环境)更灵活强大,MCP应退居为安全网关,提供少而精的高阶接口,避免臃肿API。

8. Claude Code SDK的多样化应用
除交互式CLI,还可批量脚本处理大规模改动,构建内部聊天工具和快速原型代理,极大拓展了AI助理的实用场景。

9. GitHub Actions集成优势显著
在CI环境中运行Claude Code,结合钩子和MCP,实现自动化代码修复和PR生成,形成闭环自我优化工程系统。

10. 高级配置与企业级实践
利用代理设置监控请求,调整超时参数,使用企业API密钥做按需计费,并定期自查权限,确保安全和效率。
#电子书Strategies for Essay Writing

许多博士生科研扎实却苦于学术写作,无法充分展示专业水平。哈佛大学写作中心推出了一份免费33页写作指南,涵盖了从解读题目、提问分析、论点构建,到开头吸引、段落结构、过渡衔接、反驳观点和总结升华的全套写作技巧。这套系统正是培养未来学术领袖的秘诀,如今免费向全球研究者开放。

最初的挑战是读懂题目。许多学生犯的错误是急于动笔,却忽视了题目中的动词暗示——是“分析”还是“比较”?这些词揭示了老师真正想让你做的事情。明白了任务的深层目标,你才能不偏离轨道。

接着,你要成为一个思考者,提出真正有张力的分析性问题。不是简单的“作者说了什么”,而是“如何调和文本中的矛盾”、或“隐藏了哪些未被发现的角度”。这是你论文的灵魂所在。

而论点(thesis)则是你的利剑,必须既有争议性,又有深度,能引发读者思考。如何让论点既不过于宽泛,也不缺乏支撑?这需要你细致分析证据,构筑有力论证。

引言部分,你不是在卖弄辞藻,而是在向读者展示为何你的问题值得探讨,铺设故事的背景,让读者明白“这篇文章能带来什么新的视角”。

正文段落则像一个个小故事,每段有主题句引领,有证据支撑,更要有你对证据的洞察,告诉读者为什么这些证据重要。段落间的过渡则是桥梁,让读者顺畅地跟随你的思路。

写作不是孤军奋战。考虑反驳意见,是你与潜在对手的对话,强化你的立场,也让论点更为坚实。不要害怕质疑,有时正是质疑让你的观点更闪光。

最后,结论不是简单的总结,而是带领读者回顾旅程,重新体会论点的重要性,并展望未来的可能性——“那么接下来呢?”这是留给读者的悬念,也是你写作的余韵。

这本写作指南不仅是技巧的汇聚,更是一场写作者的修炼,帮助你在迷雾中找到前进的灯塔。记住,写作是思考的过程,是你与世界对话的方式。掌握它,你就能讲好属于你的故事。
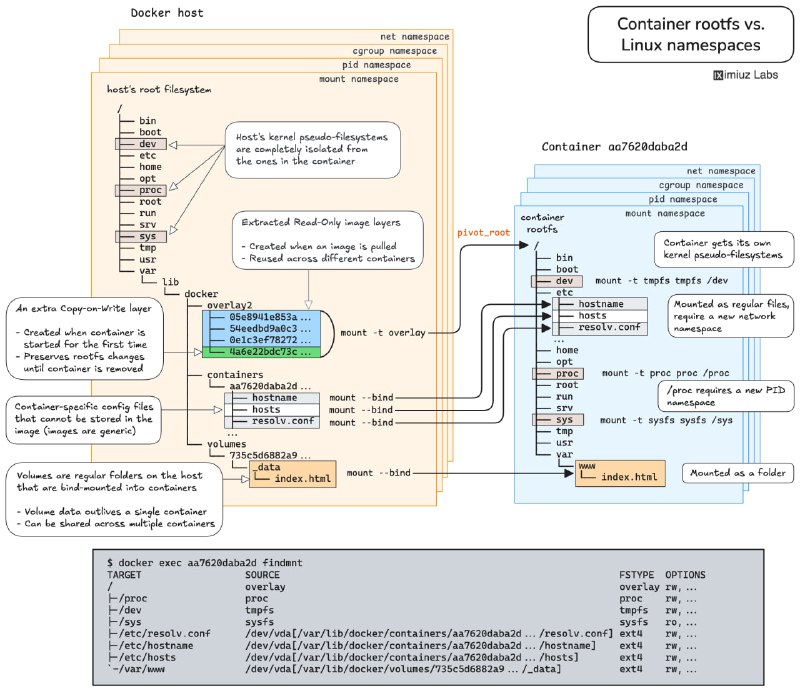
学习Linux、网络、容器和Kubernetes,最有效的方式是通过实战挑战。iximiuz Labs推出了一套超过100道精心设计的动手题,配有互动检测、清晰图解和理论参考,堪比DevOps领域的LeetCode。

每个挑战都配备了提示和自动化反馈,支持按标签、类别和难度筛选,或通过技能路径系统进行系统化学习。

挑战内容涵盖:

- 利用Linux命名空间,在不改动容器的前提下,访问应用内部调试接口。
- 在多个Docker容器间共享PID、IPC和网络命名空间,掌握Kubernetes Pod架构和容器调试的核心技术。
- 容器生命周期管理:创建、启动、暂停、恢复、停止及删除,全面理解容器操作流程。
- 使用cgroup freezer机制暂停与恢复Linux进程,实战资源管理。
- 通过UNIX信号控制容器化应用行为,触发内存使用报告。
- 自动重启失败应用,提高容器稳定性。
- 清理无用Docker卷,释放磁盘空间,优化资源使用。
- 理解命名卷与匿名卷的区别,避免数据库容器升级时数据丢失。
- 利用卷实现数据持久化,支持应用容器平滑升级。

这些挑战不仅提升技术实战能力,更引导理解底层机制,避免常见误区,是DevOps和后端开发者进阶的宝贵资源。iximiuz Labs通过系统化设计与反馈机制,解决了学习与实践脱节的问题,促进知识转化为生产力。
奶牛快传将于 2025 年 12 月 8 日 正式停止服务 | 详文
本周两款美国代码助手Cursor和Windsurf被发现底层运行的是中国基础大模型。Cursor的“Composer”能用中文交流,Windsurf的“SWE-1.5”源自智谱AI的GLM。这背后真正的故事不是“被抓包”或欺骗,而是现实的成本和效率考量。| 帖子

从零训练一个大模型需耗资数千万美元,调优开源模型才是理性选择。而中国模型如今已成为全球最优选。Qwen模型在Hugging Face下载量领先,热门榜单多由中国模型占据,第三方测试显示它们在推理能力和速度上不输西方对手。

硅谷多年担心“中国追赶论”已过时。中国开源基础模型不仅具备竞争力,更是全球AI基础设施的重要组成。西方开发者依赖它们,因为好用、免费且性能可靠。

全球AI技术栈正在收敛,关键代码如今大量来自中国。这意味着AI创新不再是地域之争,而是效率和开源驱动的生态演进。未来,谁掌握了开源基础模型,谁就掌握了AI发展的主动权。
医疗AI又曝新难题:大型语言模型(LLMs=)在医院临床决策中表现出严重不稳定性。| 帖子

一项最新研究对6款医疗相关模型进行了测试,针对4个常见住院病例反复提问,结果显示:
- 不同模型对同一问题给出截然不同的建议,比如50%建议立即重新用血液稀释剂,50%建议延迟观察。
- 同一模型多次回答一致性仅约60%,意味着回答反复翻转。
- 绝大多数模型未主动追问缺失信息,导致微小措辞差异引发方案分歧。
- 不同模型侧重风险不同,有的关注出血风险,有的担忧肾损伤或早期出院后的后果。
- 没有任何两款模型能在所有案例中保持答案一致。

研究指出,这些LLM更适合辅助“框架选项”,而非做出最终判断。临床医生应多模型对比、反复提问,且始终承担最终决策责任。

评论中专家普遍认为:
- 这反映了当前模型训练和架构的局限,尤其是通用型LLM缺乏专门医疗数据训练。
- 医学决策本身就带有不确定性,医生在复杂病例中也会反复权衡和调整方案。
- 提升AI稳定性必须依赖更精准的训练、外部数据支持(如检索增强生成)和可审计的推理过程。
- 研究诊断了变异性,但如何管理和利用这种变异性,是未来真正的挑战。
- 目前阶段,AI绝非临床决策的替代品,而是辅助工具。

医疗AI正处于“探索期”——它能够提出可参考的诊疗思路,但远未达到可完全信赖的成熟度。未来需要更多专门训练、更严谨验证和人机协同设计,才能真正提升临床安全与效果。
Vibe-Coding Workflow: AI-Powered MVP Development

开发 MVP 不再是难题,Vibe-Coding Workflow 用 AI 助你快速落地产品。

这是一个基于最新 AI 模型的五步工作流,覆盖从市场调研到技术设计,再到 AI 编码助手自动生成代码,帮助你在数小时内完成从想法到可用产品的转变。

核心流程包括:
- 深度调研,挖掘市场与技术机会;
- 明确产品需求,生成详尽 PRD 文档;
- 技术设计,规划架构与实现方案;
- 生成 AI 代理指令,为编码助手提供蓝图;
- 由 AI 编码助手自动构建并测试 MVP。

支持多种 AI 平台和 IDE,适合初学者和开发者快速启动项目,极大提升开发效率。
Claude Skills Market 汇集了2393个由社区打造的免费AI插件与工具,支持按分类和用途便捷浏览。Claude Skills 是扩展 Claude Code 功能的模块化技能,每个技能包含指令文件和可选脚本,能被模型智能调用,实现上下文感知的自动化。

技能安装灵活,支持个人目录、项目目录共享及一键插件安装,且可组合协同工作,例如代码审查与Git自动化的结合,大幅提升开发效率。市场每日同步GitHub更新,确保技能库新鲜,官方技能经过严格测试并带有认证徽章,社区技能开放共享但需用户自行审查代码安全。

用户还能自定义创建技能并发布到GitHub,借助 skill-creator 获得详细指导。marketplace.json 文件则简化安装流程,实现一键部署。SkillsMP作为独立社区项目,聚合多源技能资源,方便用户发现和使用。官方权威信息仍建议参考 Anthropic 官方仓库。
Back to Top